
类型:辅助工具 版本:v3.5.0大小:63.54MB更新:2026/2/14 6:13:23 语言:简体中文等级:平台:Android
软件介绍




exagear是一款可在手机上模拟电脑操作的实用软件,凭借其核心驱动功能,用户能轻松实现各类端游的移植,将PC端大型网游的完整内容复刻至手机移动端。完成移植后,你可选择合适的操控系统开启游戏,全程有系统监测并保障数据安全流通,且无病毒风险,适用于所有安卓机型,让每位用户都能轻松体验移植游戏。
exagear三步简易安装(2025年9月26日更新)
装好exagear ed.apk

把优质的数据包解压后放置到Android/obb/目录下,bass.so文件则放到存储根目录里。
我提供的数据包存放在网盘里,文件名为:main.31.com.eltechs.ed.D3Dfix12.rar
解压完成后,可直接将com.eltechs.ed文件夹转移至Android/obb/目录下。

压缩包里的bass.so文件,直接移到手机存储的根目录就可以了。

在手机存储的根目录里新建一个名为“exagear”的文件夹,然后将游戏文件放入该文件夹中。

exagear文件夹

免安装的游戏包
exagear怎么添加游戏
首先打开exagear模拟器,耐心等待加载完成并进入主界面后,找到左上角的【三】图标并点击,接着在弹出的菜单中选择“环境管理”选项。

接下来点击左上角的【+】号创建新环境,再点击右侧的【...】按钮。

我们根据自己手机的实际情况选择环境的参数。

我们点击启动按钮,即可进入之前搭建完成的环境。(需要说明的是,这个环境里并没有游戏。)

退出exagear模拟器后,我们返回文件管理界面,新建一个名为exagear的文件夹。

最后把要添加的游戏安装包移到exagear文件夹里,打开exagear模拟器就能找到对应的游戏了。

点击运行就能开始安装游戏。
首先压缩包;
安装Exagear安卓模拟器手机版;

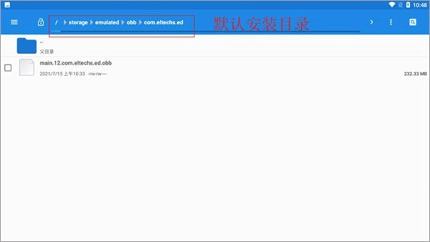
在文件管理中找到名为“main.12.com.eltechs.ed.obb”的文件。

请将“main.12.com.eltechs.ed.obb”文件移动至ExaGear模拟器的安装目录中,该模拟器的默认安装路径为【storage/emulated/obb/com.eltechs.ed】。

游戏,把游戏解压到手机内存的exagear目录里,要是没有这个目录就自己建一个。
启动应用程序,首次加载或许需要较长时间,请耐心等待;若出现错误,可重复上述步骤操作。进入应用后,选择你想玩的游戏即可。

点击游戏后会出现两个选项,第一个是“带侧边鼠标键盘启动”,第二个是“全屏启动游戏”。选择其中一项后,再选择第二个内购选项。
接下来要做的是加载游戏,或许加载所需的时间会比较久,大家耐心等待一下,等进入游戏界面后就能畅快地游玩了。
请确认游戏文件已正确解压,并存放至手机文件管理中的软件文件夹内。同时检查操作步骤是否准确,有时问题可能源于一些简单的操作失误。
查看游戏安装包中filecheck.exe文件的校验情况。该文件主要用于验证游戏包是否完整,只有当校验结果全部显示为绿色时,才表明游戏包处于正常状态。要是结果并非绿色,或者出现了其他异常提示,那么或许就得对游戏包执行重新安装或者修复的操作了。
当设备发生存储错误时,软件无法安装到SD卡。您可尝试清理设备存储空间、重启手机,或在设置里选择把应用程序移至内部储存等方式来解决该问题。另外要留意确认您的设备与网络连接均处于稳定状态。
在安卓7及以上系统版本中使用模拟器时,可能会遇到一些兼容性问题。例如,在选择文件时无法正确选择路径等情况,此时可以尝试将需要运行的游戏复制到模拟器的C盘来解决该问题。若问题是由软件bug导致的,也可以通过升级到最新版本的Exagear来改善这一问题。
当遇到严重问题时,打开exe文件出现故障,可能是兼容性问题或程序自身bug导致的。此时可以先尝试更新软件版本,看能否解决问题;若不行,则可能需要卸载后重新安装最新的稳定版本再试。
exagear是一款模拟类软件,能让玩家在手机上免费畅玩电脑游戏。平台上所有电脑游戏均具备正规许可证,安全可靠,用户无需担忧病毒或其他安全问题。它提供极致的实时游戏体验,还为用户准备了丰富多样的数据包游戏,只需导入对应的数据包即可开启游戏之旅。无论是哪些电脑游戏,都能通过这款软件在手机上运行,其中包含海量游戏数据包,更支持一键提升游戏性能,让用户轻松在手机上领略电脑游戏的独特魅力。
鸡腿辅助破解版
王牌战争打矿助手
蓝绿修改器
泰拉瑞亚存档编辑器
hyperlmu修复陀螺仪
googleplay官方版
咸鱼之王修改器
魅影免费版
魅影app免费版
烧饼修改器最新版2023
泰拉瑞亚存档编辑器1.4.4.9
pubgtool画质修改器
trollstore巨魔商店官网版
植物大战僵尸2修改器
小草
咸鱼之王辅助脚本免费版
弹壳特攻队脚本辅助器
超自然小熊猫辅助器免费版
小熊猫辅助器
11.9MB v1.2.0
谷歌商店paypal
48.2MBv30.3.14.21
cchzpro准星助手
6.5MBv38.0
shida弹琴助手6.2.4免费版
6.3MBv6.2.4
暗区突围画质助手120帧免费版
9.6MBv1.93.00
魅影app免费版安卓版
63.3MBv4.59
部落冲突助手
1.3MBv1.0.0
造梦西游3修改器
9.6MBv1.93.00